If you can’t import media files into DaVinci Resolve, this post will help you. DaVinci Resolve is one of the best video editors professionals use to create video content. But, like any other software, users have reported experiencing errors and issues while using it. One such problem is being unable to import media files, including videos and audio files to their projects in DaVinci Resolve.

Why won’t my MP4 file import DaVinci Resolve?
If you cannot import an MP4 video file to DaVinci Resolve, the video file is likely corrupted. Other than that, it might also be the case that the video has a variable framerate, which is why you can’t import it. In some cases, an invalid filename can also lead to the same issue. An incorrect way of importing the media file to Resolve can also be a reason for the same.
Fix DaVinci Resolve can’t import media
If you can’t import media files, such as MP3, MP4, etc. to DaVinci Resolve on your Windows PC, follow the solutions discussed below:
- Import the media file using the correct method.
- Check if the media filename contains invalid characters.
- Check if the video format is not supported by DaVinci Resolve.
- Convert VFR to CFR.
- Repair the video file if corrupted.
- Update to the latest version of DaVinci Resolve.
- Use some other video editor.
1] Import the media file using the correct method
DaVinci Resolve can be very complex for beginners and naive users. You might be unable to import a media file in Resolve if you add it incorrectly.
To import a media file, you need to go to the File menu and then click on the Import > Media option. Apart from that, another method to import media files in Resolve is to use the drag-and-drop approach. You can move to its Media Pool tab and drag and drop media files from your PC. See if this helps or not.
2] Check if the media filename contains invalid characters
Some users have reported that the primary reason for not importing media files in Resolve was the n appropriate filename. When you download videos from social media or video hosting websites, the video is downloaded and named as its actual title, which might contain some emojis, special characters, etc. Hence, if the scenario is applicable, check the filename of the media file you are trying to import. In case the filename is inappropriate, rename your file and then import it to DaVinci Resolve. The problem should be resolved now.
Read: Unsupported GPU Processing Mode in DaVinci Resolve.
3] Check if the video format is not supported by DaVinci Resolve
It might also be the case that the video file you are trying to import is in a format or codec that is not supported by DaVinci Resolve. Hence, you can try converting your video file to a DaVinci Resolve compatible format and then import it. The safest option is to convert the video to MP4 and choose the codec as H.264.
TIP: Use these free batch video converters to convert your video files.
4] Convert VFR to CFR

If your video has a viable frame rate (VFR), you might face this issue. Hence, convert the video frame rate to a constant frame rate (CFR) and check if the problem is fixed.
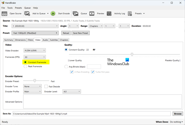
To convert the framerate of your video to CFR, you can use a video converter that lets you set up output parameters, including frame rate, before conversion. For example, you can use the HandBrake application to do so. Here’s how:
- First, download and install HandBrake on your PC.
- Now, open HandBrake and import the source video file you want to convert to CFR.
- Next, go to the Video tab and select the Constant Framerate option present under the Framerate (FPS) option.
- After that, make sure the video encoder is set as supported by DaVinci Resolve.
- Once done, press the Start Encode button to process the video file.
- You can now open DaVinci Resolve and import the converted file to check if the problem is resolved.
Read: Fix DaVinci Resolve high CPU usage on PC.
5] Repair the video file if corrupted
Another potential cause of this issue is that the video file is corrupted. In that case, you can repair the corrupted video file and import it to Resolve to check whether the issue is resolved.
To fix a corrupted video file, you can use free video repair software. You can also use this free online tool at https://fix.video to repair your corrupted video files. Browser and upload your broken video file, and it will start repairing it. Once done, you can download the recovered video file. Finally, import the video into DaVinci Resolve and see if the issue is resolved.
See: Fix Your GPU memory is full in DaVinci Resolve.
6] Update to the latest version of DaVinci Resolve
If you are using an outdated version of DaVinci Resolve, update it to its latest version and check if the problem is gone. You can click on the DaVinci Resolve menu and then select the Check for updates option to check whether software updates are available. If yes, it will download and install them. Once done, relaunch DaVinci Resolve and import media files to it to check if the issue is fixed.
Read: DaVinci Resolve rendering zero-byte files on Windows.
7] Use some other video editor
If the problem remains the same, you can use an alternative to DaVinci Resolve. Some good video editors are at par with DaVinci Resolve. For example, you can use HitFilm Express or Lightworks, which are professional video editors and let you create some great videos.
I hope this helps!
Why can’t I import images in DaVinci Resolve?
If you are trying to import an image sequence to DaVinci Resolve, the images might not be named as sequential or continuous numbers. Because of that, Resolve won’t be importing the image sequence as a single clip. Hence, rename the images in an image sequence and then import them to this video editor.
Now read: DaVinci Resolve not opening or keeps crashing on startup.